Angles des cadres Dormant et Ouvrant
Pour chacun des cadres dormant et ouvrant, des variables de calcul permettent de spécifier les valeurs des angles (exprimé en degré) entre les différents montants du cadre.
Les références des angles sont définies en fonction de la forme géométrique du cadre :
Rectangle
Triangle isocèle
N.B. : le type de coupe de l’angle α3 est piloté par le paramètre « HG » du cadre (CoupCadHG ou TRAngPRHG).
La convention est la suivante :
type de coupe C90VF => le montant gauche est filant sur le montant droit
type de coupe C90HF => le montant droit est filant sur le montant gauche
Triangle Rectangle Gauche
Triangle Rectangle Droite
Trapèze Rectangle Gauche
Trapèze Rectangle Droite
Trapèze Rectangle Bas Droite
Trapèze Rectangle Bas Droite
Forme cintrée
(Les angles alpha3 et alpha4 sont calculés entre le montant vertical et la tangente au rayon de courbure)
Pentagone Pointe Symétrique
Rectangle Simple Coupe Droite
Rectangle Simple Coupe Gauche
Rectangle double coupe

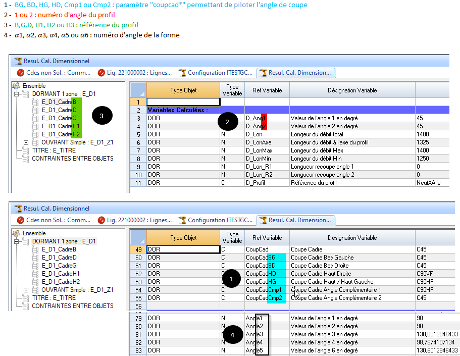
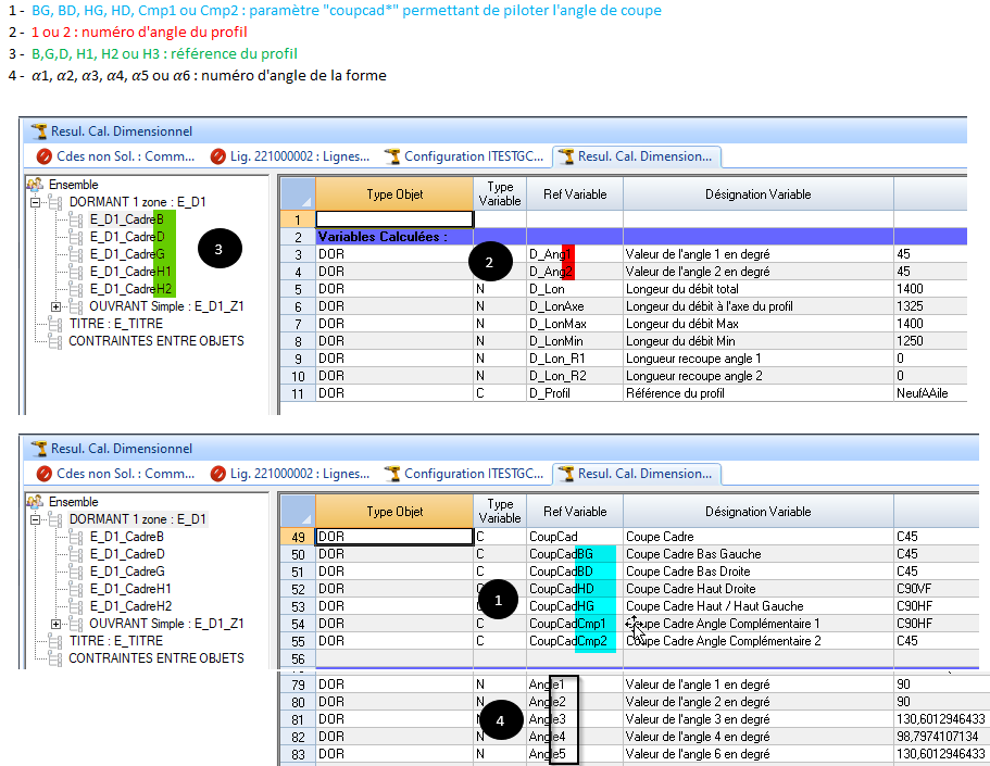
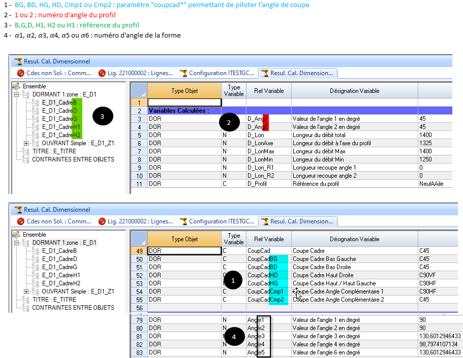
Ci-dessous des schémas précisant la codification des différents éléments des formes pentagones.
![]() | ![]() |
![]() | ![]() |
N.B. : pour l’angle α4 du pentagone pointe (piloté par le paramètre Cmp1) la convention est la suivante :
type de coupe C90VF => la traverse H1 est filante sur H2
type de coupe C90HF => la traverse H2 est filante sur H1
Légende des schémas ci-dessus :
















