Liste d'aide ARC (Liste sur Arbre de Conditions)
La structure de l’arbre permet d’une part de conditionner l’exécution de la liste d’aide et d’autre part de définir la nature de la liste d’aide liée à la branche en cours : MAT, MAN ou DYN ( pas RCT)
Nous allons maintenant créer une liste par Arbre de condition.
Tout d’abord nous allons créer l’arbre de condition :


Cadre d’utilisation : Lst

Une fois l’arbre créé, nous allons créer une première branche :

Cette branche sera dédiée aux couleurs de la gamme « Design ».

Une branche = Une liste d’aide. Ici, nous pouvons choisir le type de liste d’aide parmi les choix suivants :

Pour l’exemple, nous allons choisir la liste d’aide manuelle :

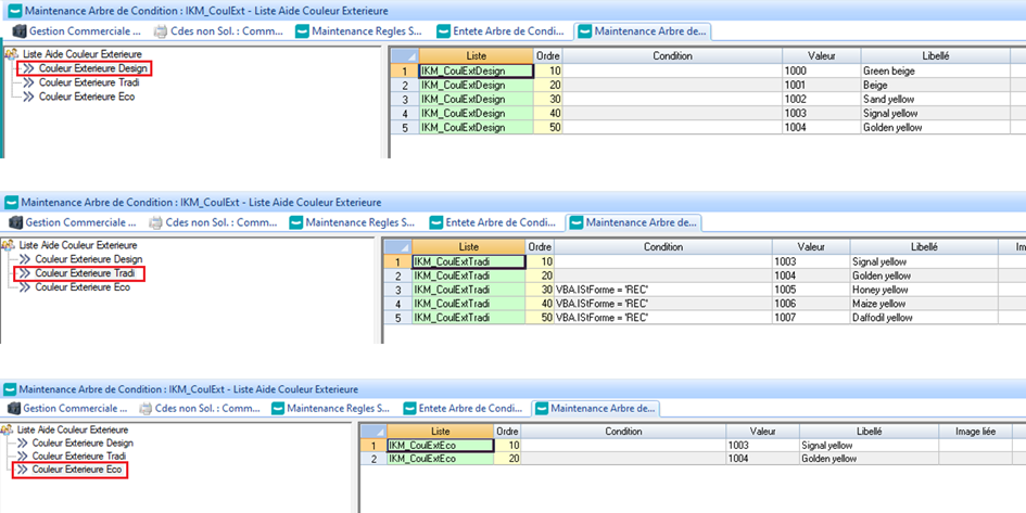
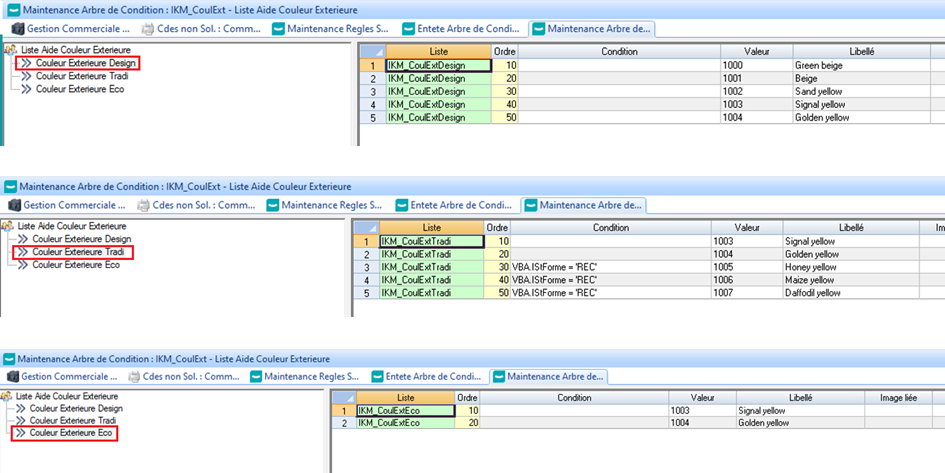
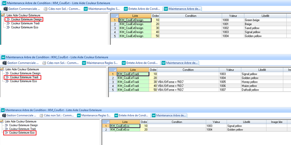
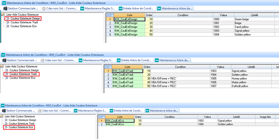
De la même façon nous allons créer les branches couleurs extérieure pour la gamme « Tradi » et « Eco » :


Il reste à renseigner les valeurs dans chaque liste d’aide :

