Principe
Le principe du moteur de configuration technique est d’interpréter les règles de gestion définies par le bureau d’étude et associées à une nomenclature générique, de calculer à partir de ces règles les valeurs spécifiques liées la configuration en cours (scénario commercial) afin de générer une nomenclature de pointeur.
L’interprétation des règles de gestion est effectuée par des requêtes de type RN1 et RN5. Ces requêtes doivent être initialisées sur chacun des liens de la nomenclature générique.
Pour le lien de plus haut niveau :

Pour les autres liens :

La création des liens génériques peut aussi être réalisé directement à partir de l’outils de maintenance principale.
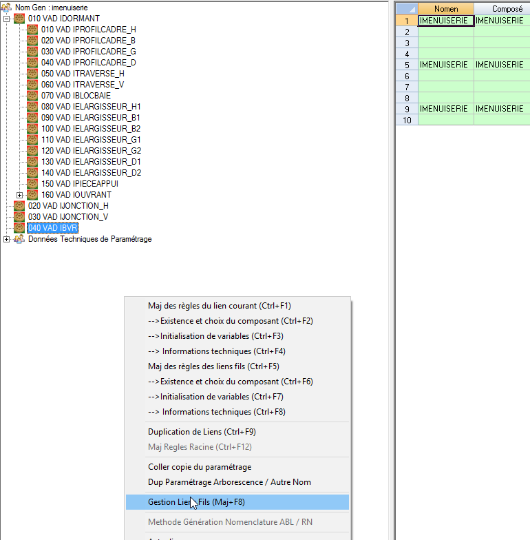
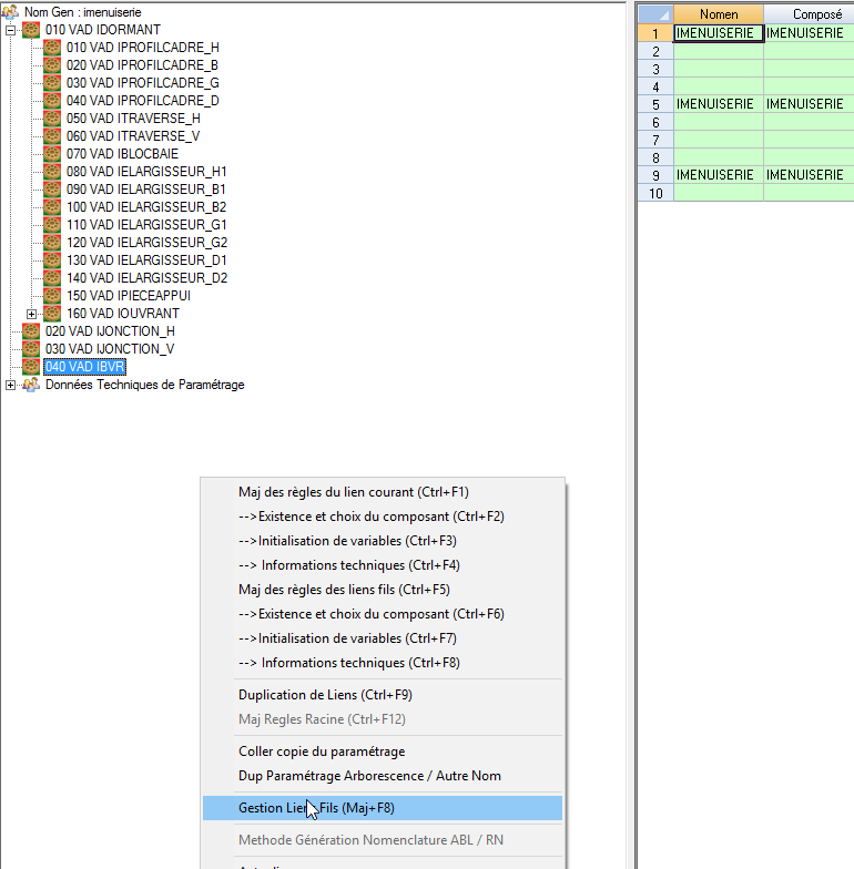
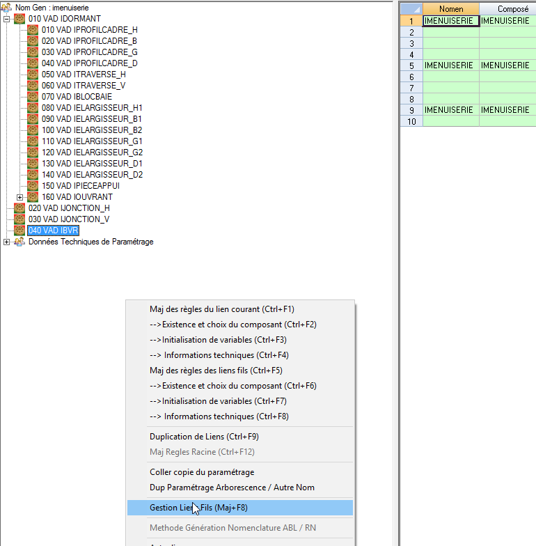
L’action Gestion Liens Fils permet de créer modifier et supprimer les différents liens d’un composé :


Les couleurs présentes sur l’icône de chaque lien ont la signification suivante :
Rouge : au moins une règle INI paramétrée
Vert : au moins une règle IT paramétrée
Bleu : au moins une règle sur contexte technique paramétrée (duplication lien)
Ref Lien : la référence du lien est automatiquement initialisée par incrément de 10.
Type Composant : VAD pour Vari Article ou R pour Article Standard
Composant : référence du vari article ou article standard suivant le type article sélectionné. L’action Création Article / vari Article permet d’accéder directement en duplication (à partir d’un modèle défaut) sur la fiche de saisie Article ou vari Article


L’article ou le vari article initialisé par défaut correspond au paramètre défini sur le groupe de paramètre Nomenclature / MotNom / ParamDT.

Qte Lien : quantité de lien du composant (pour un composé initialisé par défaut)
Unité Mesure : unité de mesure lié à la quantité de lien. La valeur est initialisée par défaut avec celle définie en tant qu’unité d’emploi Origine fabriquée de sa fiche article a défaut avec l’unité de mesure de stock.
Désignation Composant : initialisé automatiquement a partir de la désignation de l’article ou du vari article.
Remarques :
Lors de la suppression d’un lien à partir de l’outil Gestion Liens Fils, les règles de maintenance (EXI, INI, IT, Ctx Tech) sont automatiquement supprimées.
Lors de la modification d’un lien à partir de l’outil Gestion Liens Fils, les règles de maintenance (EXI, INI, IT, Ctx Tech) sont automatiquement réattribuées au nouveau composant défini sur la référence lien.
Lors de la création d’un nouveau lien, les enregistrements défauts sont automatiquement créés.
