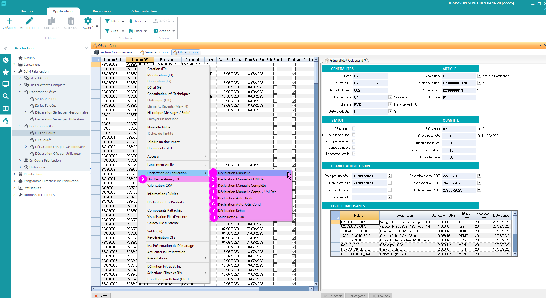
Déclarer un Ordre de Fabrication
On a différentes manières de déclarer un ordre de fabrication (OF):

La déclaration de la fin de fabrication de l’OF entraine la déclaration de sa dernière étape. Les autres étapes de la gamme de suivi file d’attente ne sont pas déclarées automatiquement.
1️⃣ Déclaration Manuelle
On saisit manuellement la quantité en unité de mesure OF.

2️⃣ Déclaration Manuelle / UM Déc
Déclaration de Fabrication. Saisie manuelle de la quantité en unité de mesure de déclaration

3️⃣ Déclaration Manuelle Comp.
Déclaration de Fabrication. Saisie manuelle de la quantité et des informations nécessaires au mouvement de stock (palette, emplacement, etc.)

4️⃣ Déclaration Manuelle Comp. / UM Déc
Déclaration de Fabrication. Saisie manuelle de la quantité en unité de mesure de déclaration et des informations nécessaires au mouvement de stock (palette, emplacement, etc.)

5️⃣ Déclaration Auto. Reste à Fabriquer
Cette action permet de déclarer automatiquement la quantité restante à fabriquer.
6️⃣ Déclaration Auto. / Qté. Condit.
Cette action permet de déclarer automatiquement la quantité restante à fabriquer arrondie au coefficient de conditionnement.
7️⃣ Déclaration Rebut
Cette action permet de déclarer un rebus de fabrication. On peut entrer la quantité de rebut parmi tout ce qui a été fabriqué.

8️⃣ Solde Reste à Fab.
Cette action permet de solder la quantité restante à fabriquer de l’entité courante.
La quantité restante à fabriquer passe à 0 et l’entité devient totalement fabriquée.

9️⃣ Histo Déclarations / OF
Consultation de l’historique des déclarations de fabrication:
