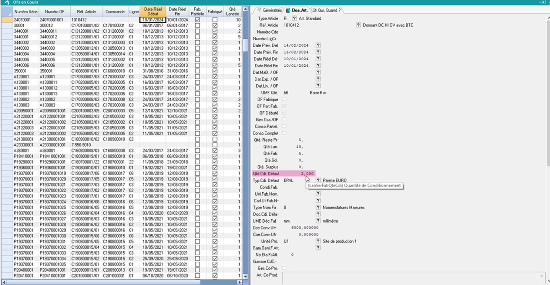
Déclarer une série
Les séries sont créées manuellement, ou lors du lancement en production. Une fois la série réalisée, on peut venir la déclarer ! Pour cela, il existe différentes options:

La déclaration de la fin de fabrication de la série entraine la déclaration des dernières étapes de tous les OFs de la série. Les autres étapes de la gamme de suivi file d’attente ne sont pas déclarées automatiquement.

.png?inst-v=e2cee978-f747-43fa-9373-9b5609f7b083)





