Exporter des utilisateurs vers un autre environnement
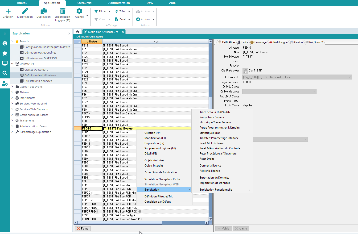
L’action “Exportation”, disponible depuis la gestion des utilisateurs, permet d’exporter un ou plusieurs utilisateurs de DIAPASON vers un autre environnement.

L’action “Exportation”, disponible depuis la gestion des utilisateurs, permet d’exporter un ou plusieurs utilisateurs de DIAPASON vers un autre environnement.
