Importer des données depuis un autre environnement
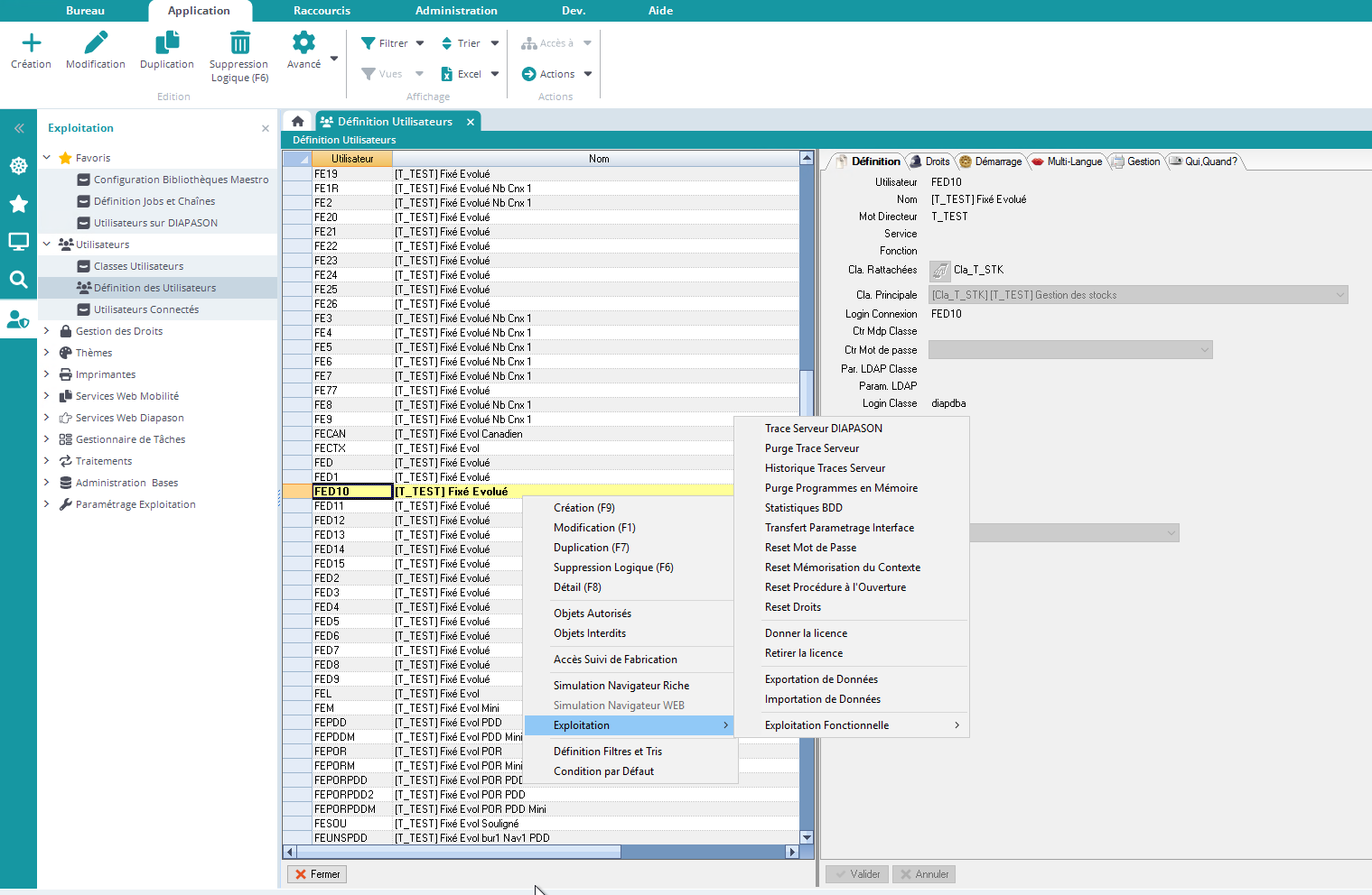
L’action “Importation de Données”, disponible depuis la définition des utilisateurs, est une Action standard qui permet d’importer des données d'un autre environnement :

L’action “Importation de Données”, disponible depuis la définition des utilisateurs, est une Action standard qui permet d’importer des données d'un autre environnement :
