Mettre en place les coûts de revient par besoin de gestion
VALIDE Valideur: @Roland PEYRAN
Méthodologie
1. Commencez par modéliser avec votre client ce qu’il faut prendre en compte dans le calcul de coût de revient ( hors DIAPASON)
Souhaite-il prendre en compte les coûts main d’œuvre, les coûts machine, les coûts matière, les coûts administratifs… ?
Cela permettra notamment de choisir le type de calcul à mettre en place, car il existe 2 possibilités de calculs de coûts de revient dans DIAPASON !
Demandez ensuite au client ce qu’il souhaite prendre en compte dans chacun de paramètres, par exemple:
2. Créer les Familles de composants dans DIAPASON
Ensuite, il faut créer dans DIAPASON les familles de composants à prendre en compte dans le coût matière. Pour créer les familles de composants, on va ici:
Concrètement, les familles de composants doivent être absolument identiques au familles des articles ( GenFamArt) ! dans le cas d’un Diapason Start où nous sommes partis du postulat qu’une seule famille est utile pour un article.
Il suffit donc de lister les familles des articles en allant dans la liste des articles, et en faisant F2 sur la famille, et de les recréer dans les familles de composants, tout simplement:
2bis. Sur les articles, copier la famille dans le champs Famille Csa.CRV
Vous venez de créer des familles de composants: dans le calcul de CRV, DIAPASON utilisera ces articles pour calculer le CRV de tous les articles composés standards ou sur mesure. Sauf que DIAPASON ira chercher la famille dans le champs Article “Famille Csa.CRV” (PrvFamCsa) et non dans le champs GenFamArt, dont vous avez précédemment recopié l’aide ! Et le champs Article “Famille Csa.CRV” , pour le moment, n’est pas rempli !
Il faut donc recopier le contenu du champs Article GenFamArt dans le contenu du champs Article PrvFamCsa, en passant par exemple par une requête REB lancée par un document : ceci est une manière de simplifier les données pour votre client (une seule famille est utilisée dans Diapason).
3. Mettre en place les “natures analytiques” dans DIAPASON
Lors de l'étape 1, vous avez déterminé ce qu’il fallait prendre en compte dans chaque paramètre du calcul de coût de revient:
pour les articles ce sera les familles Divers, Profilés, Quincaillerie…
pour le coût machines, ce sera donc le centre d’usinage et la machine de soudage
pour le coût main d’œuvre, …
➡️ C’est ce qu’on appelle les natures analytiques ! Il faut donc maintenant aller les créer dans DIAPASON !
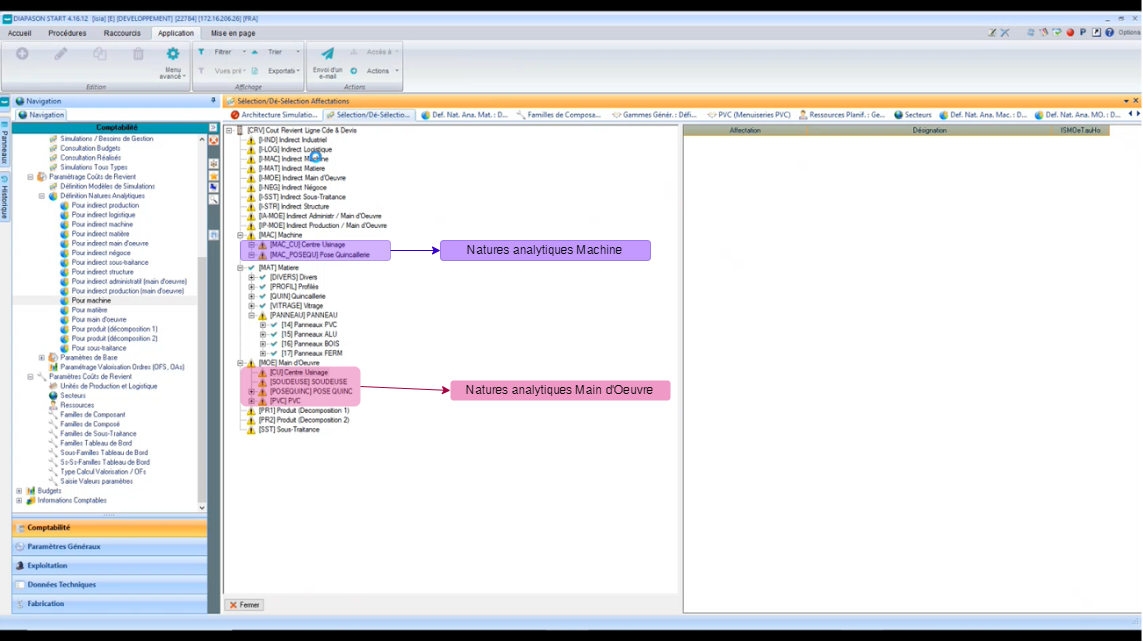
A. Créer les natures analytiques Main d’Œuvre :
B. Créer les natures analytiques Machine
C. Créer les natures analytiques Matière
4. Renseigner les temps machine et temps main d’œuvre sur les étapes de production
Maintenant que vous avez renseigné les machines et la main d’œuvre à prendre en compte pour votre calcul de coût de revient, vous devez aller renseigner sur chaque étape de production combien de temps la machine et la main d’œuvre sont sollicités.
Ainsi, le calcul de coût de revient vérifiera quelle gamme a été utilisée pour fabriquer la ligne de commande, et par rapport aux étapes de cette gamme il pourra déterminer combien de temps chaque machine a fonctionné et chaque technicien a travaillé:
Par exemple, sur la gamme PVC ci-dessous, lors de l'étape Débit, le technicien Usinage travaille 1h10 et la machine Centre d’Usinage 15mn. Pour l'étape Cadre, la machine Soudeuse travaille 8mn et la technicienne soudage 5mn. Il faut entrer ces données dans DIAPASON ! 🙂
Pour cela vous pouvez aller ici:
Et vous pouvez remplir les informations suivantes sur chaque étape de production à valoriser dans le calcul de coût de revient:
4b. Vérifier que le champs qui concerne le CRV est bien coché sur les Unités de Production, les Secteurs, et les ressources de production
Il y a un champs qui doit bien être coché sur les Unités de Production, les secteurs et les ressources de production, sans quoi le calcul de coût de revient ne fonctionnera pas…
5. Créer la simulation de calcul de Coût de revient
Vous avez bien créé ce que vous devez prendre en compte dans le calcul du coût de revient mais.. nous n’avons toujours pas créé ce calcul ! C’est l’objet de cette étape 🙂
Il faut comprendre que le coût de revient peut être calculé de différentes manières… en fonction de ce qu’on prend en compte dans le calcul ! On peut donc créer différentes “simulations” de calcul de coût de revient.
Pour créer la simulation de calcul de Coût de revient, vous pouvez aller ici:
Puis, remplir de la manière suivante:
6. Créer l’architecture de la simulation et y rattacher les natures analytiques
Dans cette étape, vous allez devoir raccrocher toutes natures analytiques créées auparavant à la simulation que vous venez de créer. Concrètement, vous allez dire quels paramètres vous prenez en compte dans la simulation de calcul de coût de revient que vous venez de créer !
7. Dans l’architecture de simulation, rattacher les ressources à chaque nature analytique
Une fois que vous avez rattaché les natures analytiques, vous allez devoir relier les ressources déclarées dans DIAPASON à chaque nature analytique dans votre simulation.
8. Dans l’architecture de simulation, rattachez les paramètres à prendre en compte à chaque ressources ( que vous avez rattachées dans l'étape précédente)
Vous devez maintenant rattacher à chaque ressource la paramètre à prendre en compte sur cette ressource pour le calcul du coût de revient: pour la machine, il s’agit par exemple du taux horaire !
9. Toujours dans l’architecture de simulation, complétez les valeurs des paramètres que vous venez de rattacher
Une fois que vous avez rattaché les paramètres, il faut venir compléter leurs valeurs !
Et ça se passe ici:
10. Brancher la simulation de coût de revient sur les lignes de commande
on peut ensuite mettre en place la simulation sur les lignes de commandes ! Pour que cette simulation soit lancée pour toutes les lignes de commande, il faut modifier la GIL en rajoutant le code suivant:
GIL / ISIA-I : INIT SLC.CdeLigPrvTypMaj = CLO."3"
GIL / ISIA-I : INIT SLC.CdeLigPrvSimRef1 = CLO."CRV"
11. Modifier la requête de type GIL “ISIA-I-P” pour y lancer le calcul de coût de revient
On y rajoute les deux lignes ci-dessous:
A noter que les variables CdeLigPrvSimRef1 , CdeLigPrvSimRef2 et CdeLigPrvSimRef3 permettent de faire 3 calculs de coût de revient différents pour la même ligne de besoin de gestion !
Et ensuite… il n’y a plus qu’à tester que tout fonctionne !!! 👌
12. Gestion des coûts de revient sur les lignes de devis
Il est possible de rattacher la simulation sur les lignes de devis afin de pouvoir avoir un calcul de coût de revient dès le devis.
Pour se faire, il est nécessaire de venir brancher directement dans les GCL les variables suivantes (Impression écran) :
CdeLigPrvTypMaj : (6 : Besoin de gestion dans le cas d’un article nécessitant un besoin de gestion / 3 : sur article).
CdeLigPrvSimref1 : Référence du scénario coût de revient.
CdeLigInCGen : IN pour lancer l’intégration.

Attention : Cela va générer des lignes de gestion sur les devis. Des tests de non régression sur les traitements d’extraction peuvent donc être nécessaire sur vos environnements!
Bonnes pratiques
Retours d’expérience
1. Ajout de profils non gérés dans CRV.
Dans certains cas, il peut s’avérer utile de rajouter dans les CRV des articles non présents dans la nomenclature de gestion :
Profils dont l’optimisation est faite dans un autre système que Diapason par exemple. Les profils ne sont pas en nomenclature de gestion et il faudra les rajouter au moment du calcul CRV. Pour se faire, il faut venir indiquer sur sa simulation que l’on souhaite compléter son CRV par requête :

Ensuite on peut venir :
Retoucher la liste des pièces (WfPrvNom) puis chacune des listes intermédiaires (Nature, Résultats et détails) :



























