Purger les programmes en mémoire
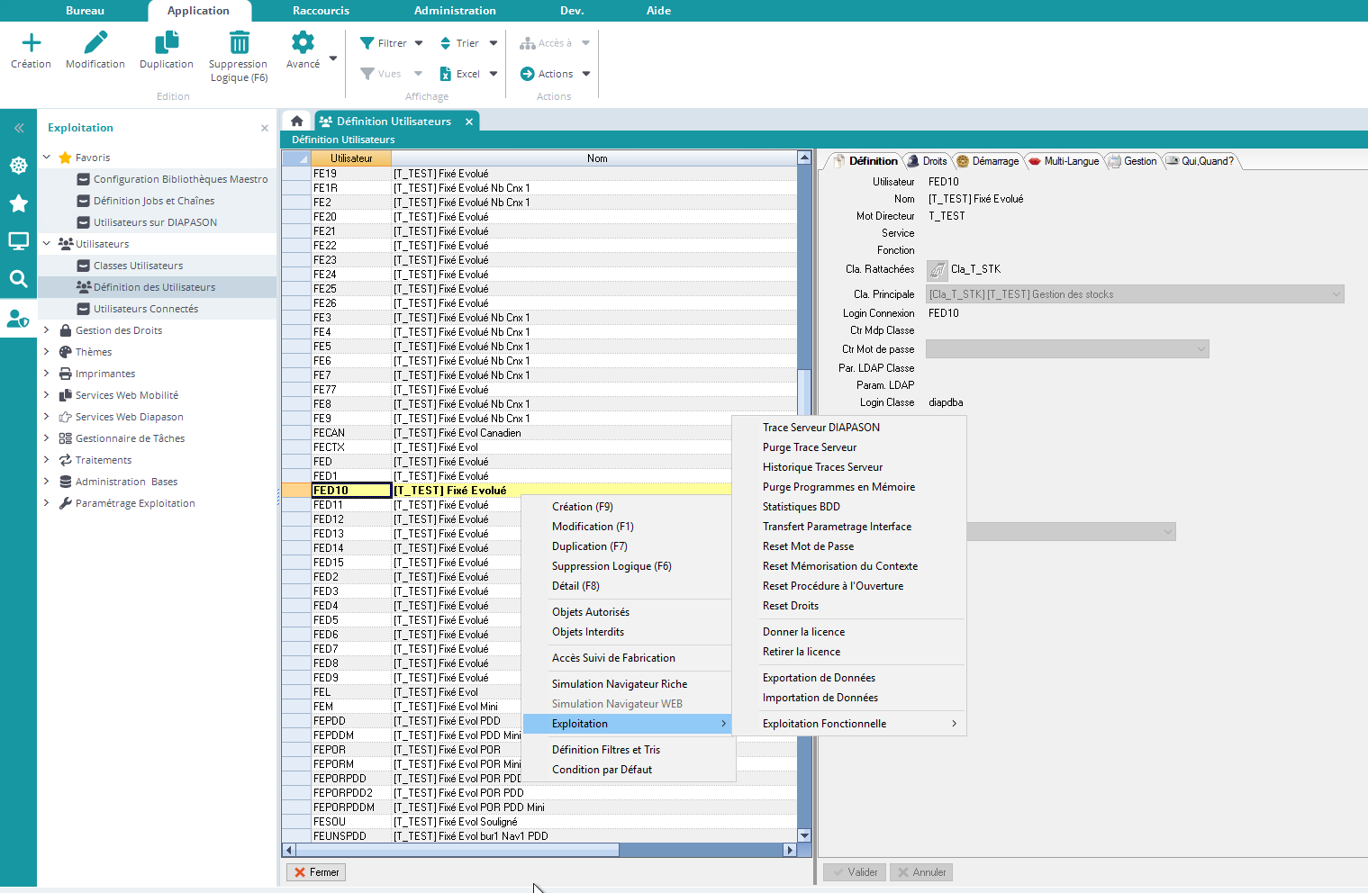
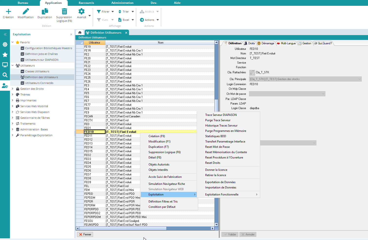
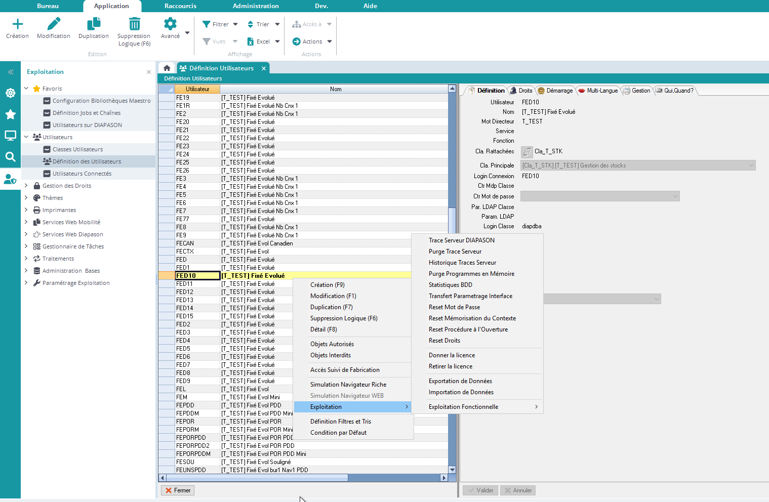
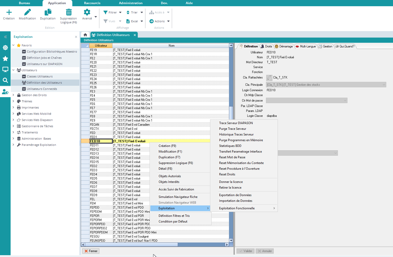
L’action “Purge Programmes en Mémoire”, qui est lancée depuis la définition des utilisateurs, permet de purger la pile des programmes en mémoire dans la session d’exécution de DIAPASON :

L’action “Purge Programmes en Mémoire”, qui est lancée depuis la définition des utilisateurs, permet de purger la pile des programmes en mémoire dans la session d’exécution de DIAPASON :
