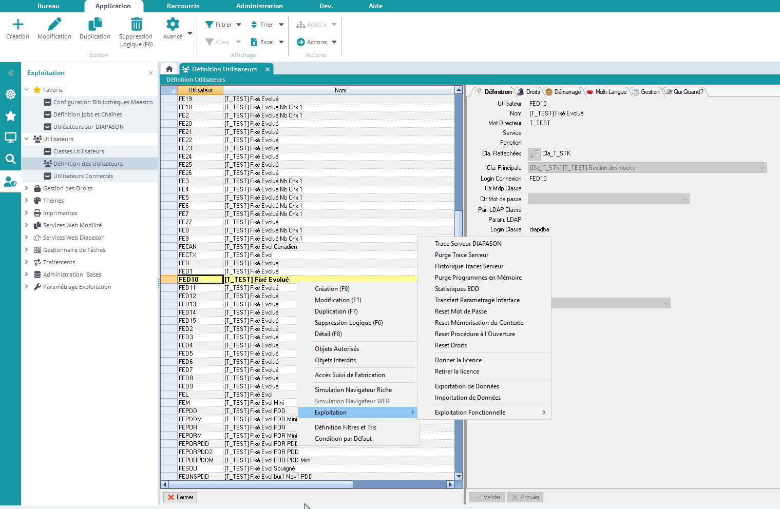
Réinitialiser la procédure à l'ouverture pour un utilisateur
Il est possible d'annuler la procédure de démarrage exécutée à l'ouverture du bureau pour la société courante et l'utilisateur courant. en cliquant sur l’action “Reset Procédure à l’ouverture” :
