Skip to main content
Skip table of contents

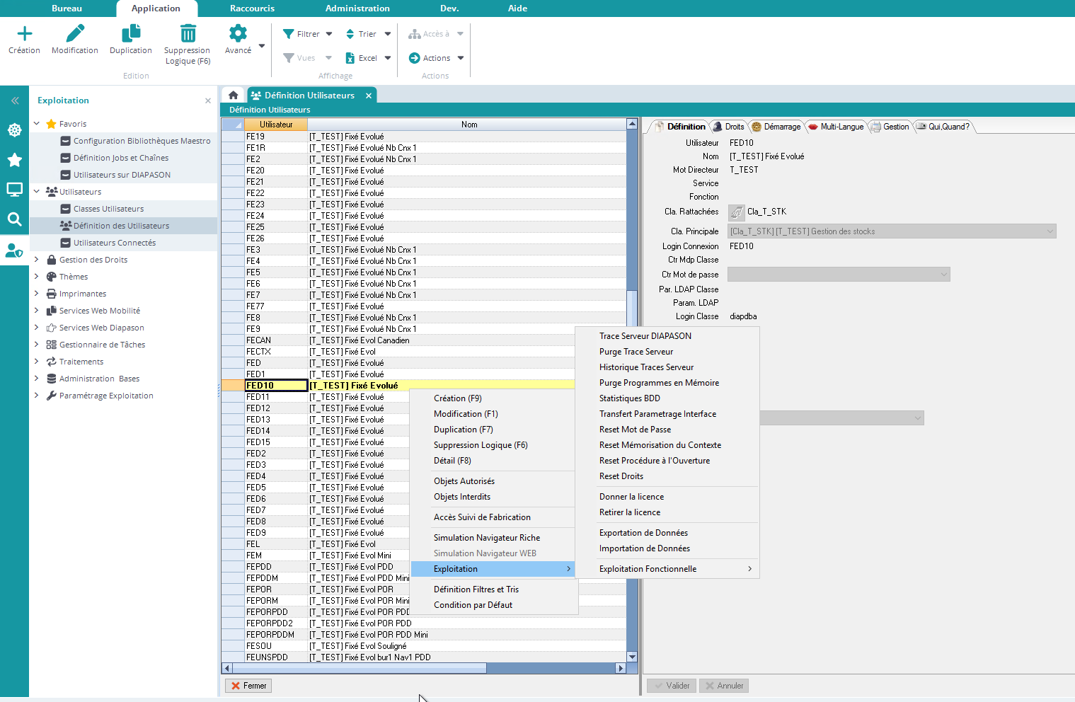
Réinitialiser les droits pour un utilisateur


L’action “Reset Droits” permet de supprimer tous les droits définis pour l’utilisateur sélectionné :

image-20241206-143338.png

JavaScript errors detected

Please note, these errors can depend on your browser setup.

If this problem persists, please contact our support.