Skip to main content
Skip table of contents

Substituer les paramètres d'un utilisateur à un autre


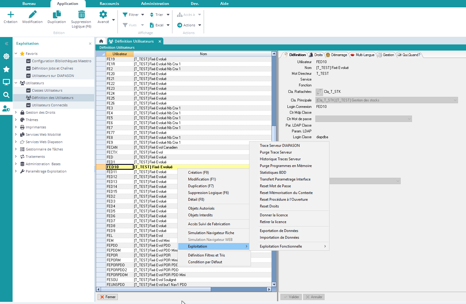
L’action “Transfert Paramétrage Interface” , disponible depuis la gestion des utilisateurs, est destinée à ajouter ou substituer les paramètres personnels d’un utilisateur à d’autres :

image-20241206-143338.png

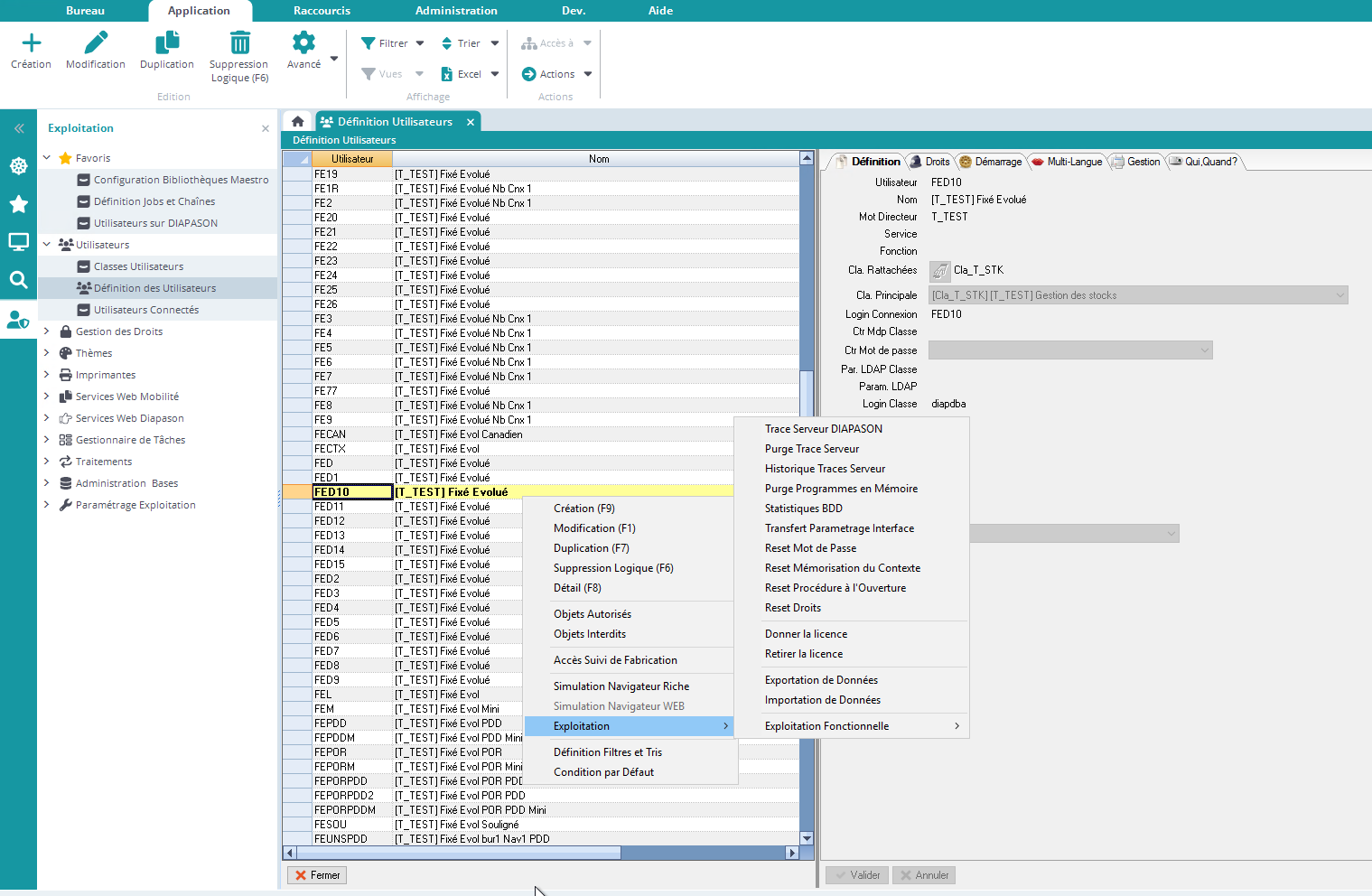
Pour cela, une fiche permettant de renseigner ce paramétrage est lancée :

image-20240917-091929.png

Exemple : Pour le paramétrage ci-dessous, les actions de gestion, les actions onglets et les actions favoris de l’utilisateur « admin» vont remplacer les actions favorites et les actions onglets des utilisateurs « gamalric», et « fhoubert». Leur paramétrage existant sur ces actions là seront effacées et remplacées par celles de l’utilisateur de référence. Par contre, ils conserveront leurs paramètres sur les actions double clic, le splitter et les conditions complexes défaut.

  • Util. De Référence : Sélection de l’utilisateur de référence, c’est-à-dire que les paramètres de cet utilisateur vont être copiés.

  • Actions de Gestion : Si coché, la sélection des actions de gestion pour chaque application va être prise en compte.

  • Actions Onglets : Si coché, la sélection des actions onglet pour chaque application va être prise en compte.

  • Actions Favoris : Si coché, la sélection des actions favoris pour chaque application va être prise en compte.

  • Actions Double Clic : Si coché, la sélection des actions double clic pour chaque application va être prise en compte.

  • Splitter Horiz/Vertic. : Si coché, le choix du sens du splitter (séparateur entre fiche et liste) de chaque application va être pris en compte.

  • Cdi. Complexes défaut : Si coché, le choix des conditions complexes pour chaque application va être prise en compte.

  • Utilisateurs : Permet de sélectionner les utilisateurs auxquels on souhaite affecter les modifications de paramètres personnels.

  • Annule et Remplace ? : Si coché, les paramètres personnels (sélectionnés au-dessus) des utilisateurs choisis précédemment seront supprimés avoir exactement les même que l’utilisateur de référence. Sinon, les paramètres de l’utilisateur de référence seront ajoutés à ceux des utilisateurs cibles, ceux-ci conserveront leur propre paramétrage plus ceux de l’utilisateur de référence.


JavaScript errors detected

Please note, these errors can depend on your browser setup.

If this problem persists, please contact our support.