Visualiser la file d’attente sur les séries
Sous forme de diagramme PERT
Cette action permets de visualiser la gamme générique de file d’attente de la Série sous forme de diagramme PERT.
Pour cela, les Séries, cliquer sur l’action “Visualisation File d’Attente”:

DIAPASON présente alors au titre de la série toutes les étapes potentielles de la gamme générique sous la forme suivante:
.png?inst-v=e2cee978-f747-43fa-9373-9b5609f7b083)
Pour chacune des étapes, DIAPASON indique:
| ![]() |
| ![]() |
| ![]() |
| ![]() |
On voit également sous chaque étape de la gamme:
L= quantité à réaliser et R = quantité reste à faire ( pour tous les OF de la série)
on a également les dates de planification de l'étape
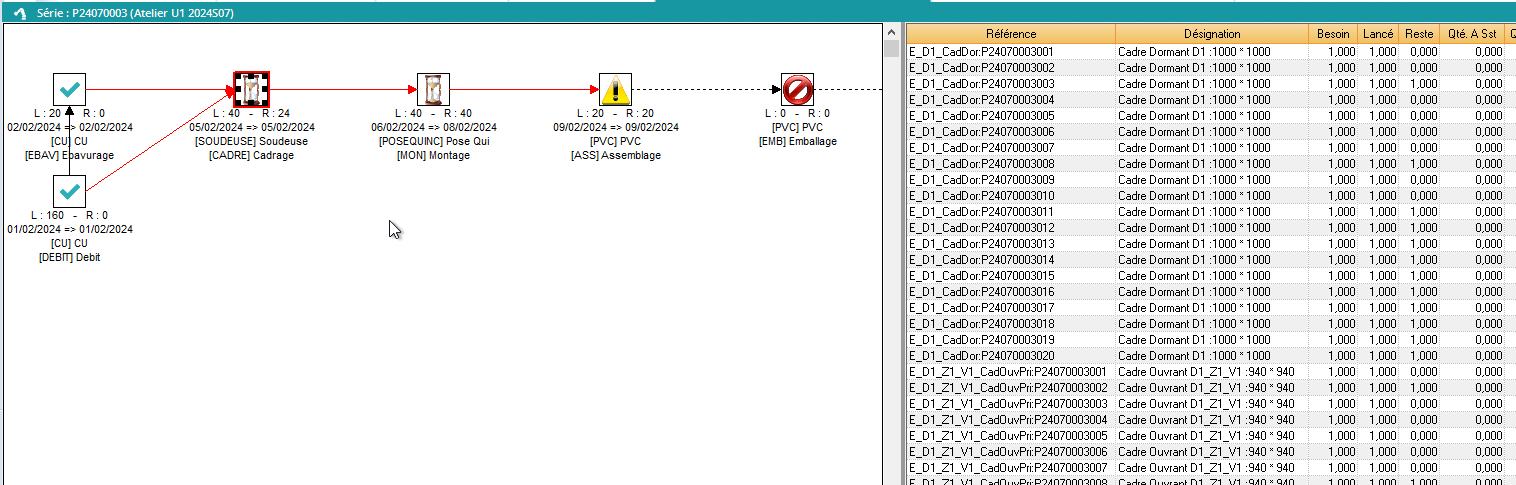
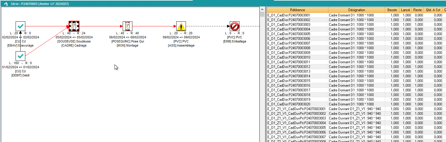
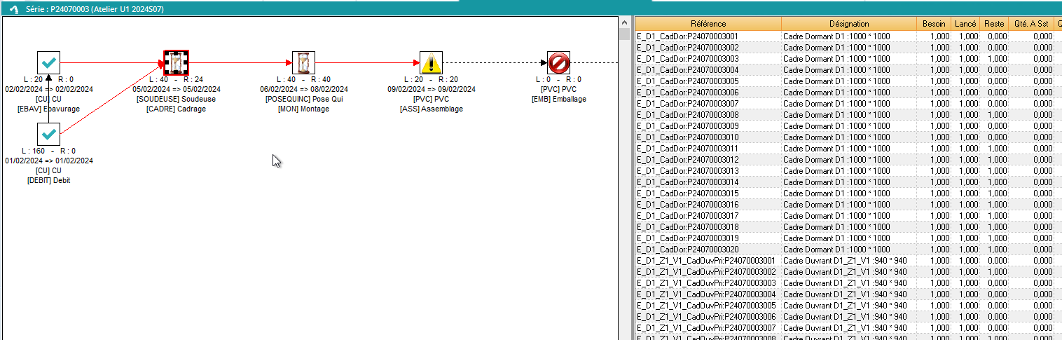
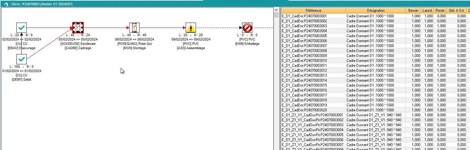
Un exemple pour bien comprendre ?
.png?inst-v=e2cee978-f747-43fa-9373-9b5609f7b083)
Sur notre exemple de gamme, on voit donc que:
EBAV et DEBIT: terminées, car il y a la coche verte
CADRE: peut être réalisée car les étapes précédentes ont été fabriquées. ⌛ Elle est d’ailleurs commencée, car on voit qu’on a 40 à faire ( L=40), et il reste 24 à faire ( R=24), on a donc 16 de réalisé.
MON: peut être réalisée car les étapes précédentes ont été fabriquées, au moins partiellement : on a vu qu’on avait 16 pièces déclarées de l‘étapes précédente, donc on va pouvoir commencer pour ces 16 pièces. ⌛ Mais on voit que pour le moment l'étape n’est pas commencée car on a 40 à faire ( L=40), et il reste 40 à faire ( R=40), on a donc rien de réalisé.
ASS: on a rien déclaré de l'étape précédente, donc on ne peut pas commencer cette étape. ⚠️
EMB: aucun des OF n’utilise cette étape. On la présente pour que le schéma reste cohérent et qu’on conserve les liens entre les étapes. 🚫



