Créer une série ou un Ordre de fabrication ( OF ) manuellement
On peut créer les ordres de fabrication et les séries via le tableur de lancement, mais également manuellement:
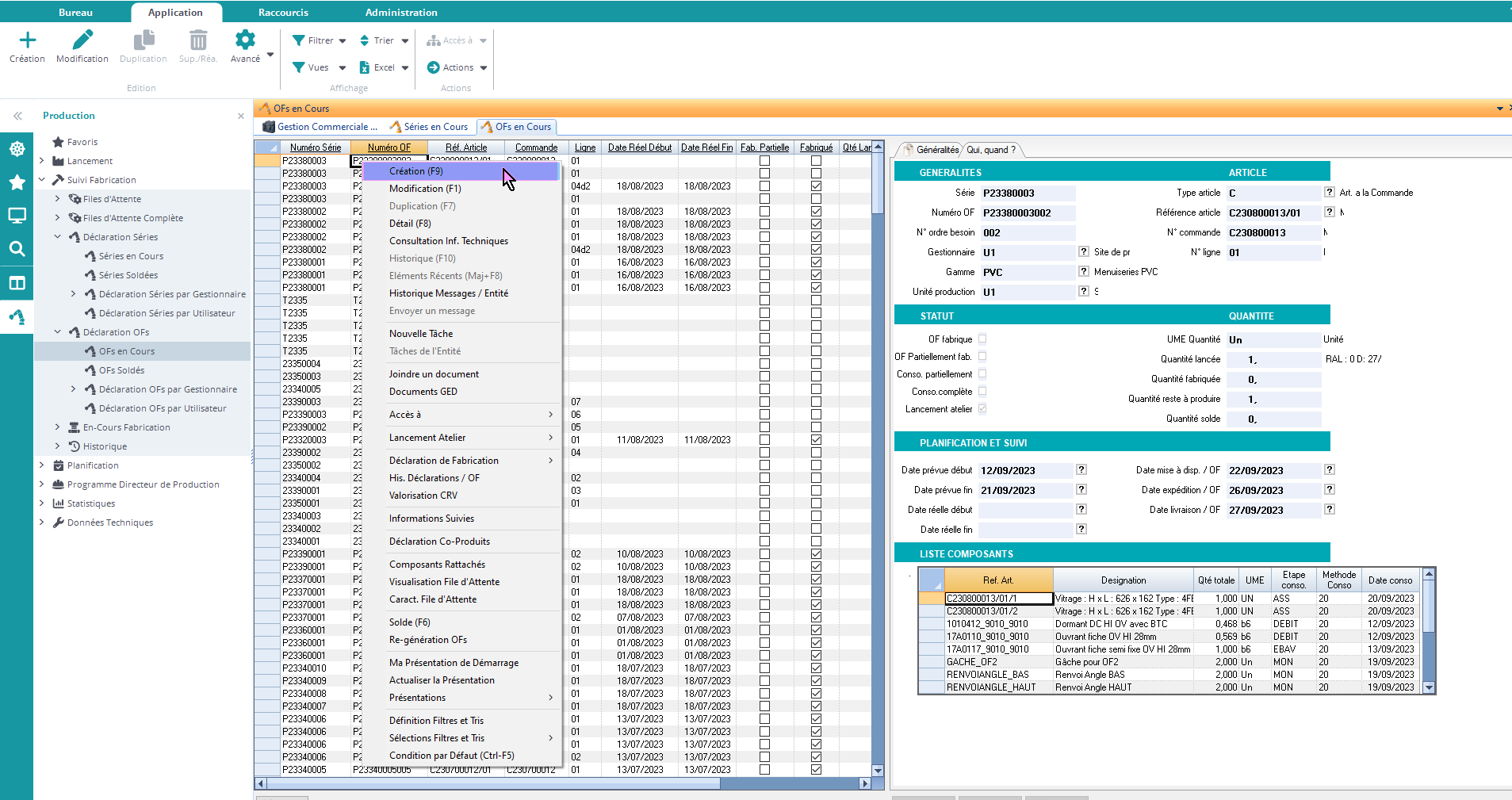
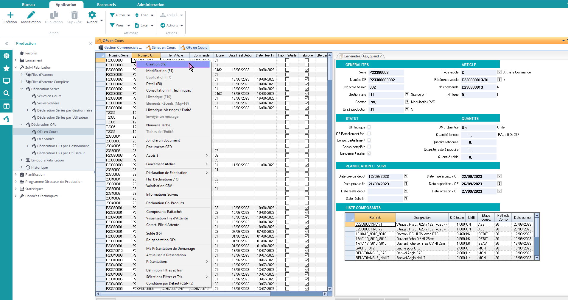
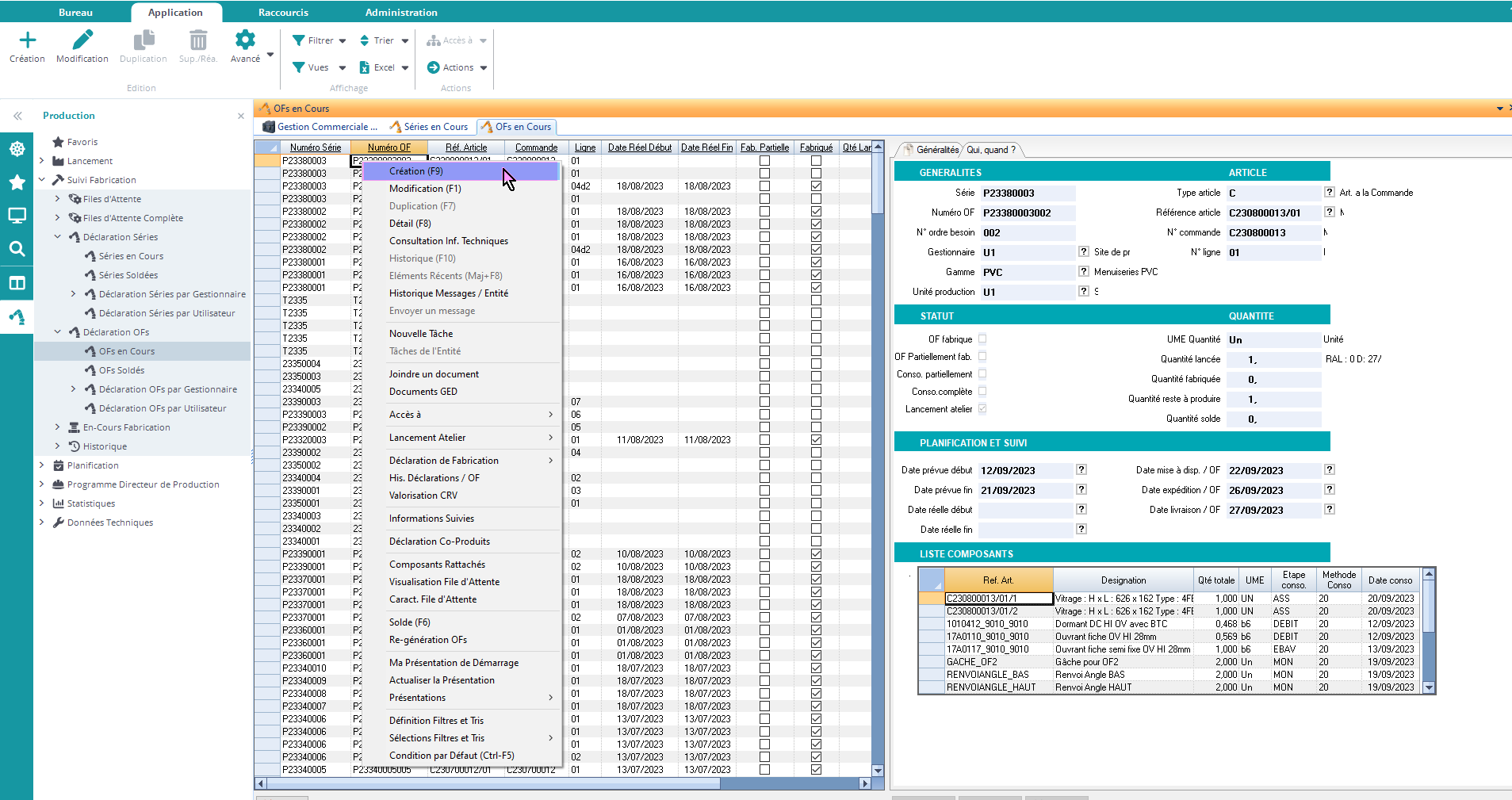
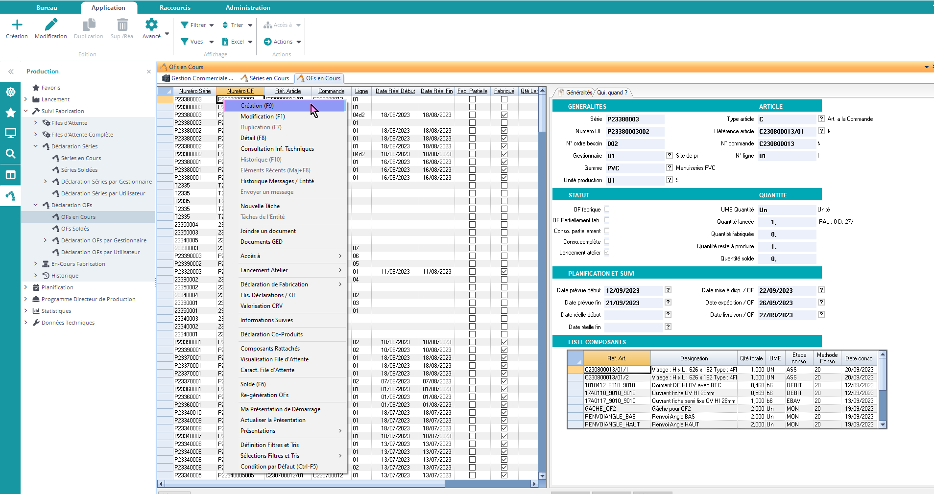
Créer les Ordres de fabrication
Pour créer un ordre de fabrication, on va sur la liste des ordres de fabrication, clic. droit, “Création”:

On peut le remplir en se référant ici aux champs de la fiche Ordre de Fabrication !
Créer une nouvelle série
Pour créer une série, on va sur la liste des séries, clic. droit, “Création”:

On peut le remplir en se référant ici aux champs de la fiche série !