Gérer les Ordres de Fabrication ( OF )
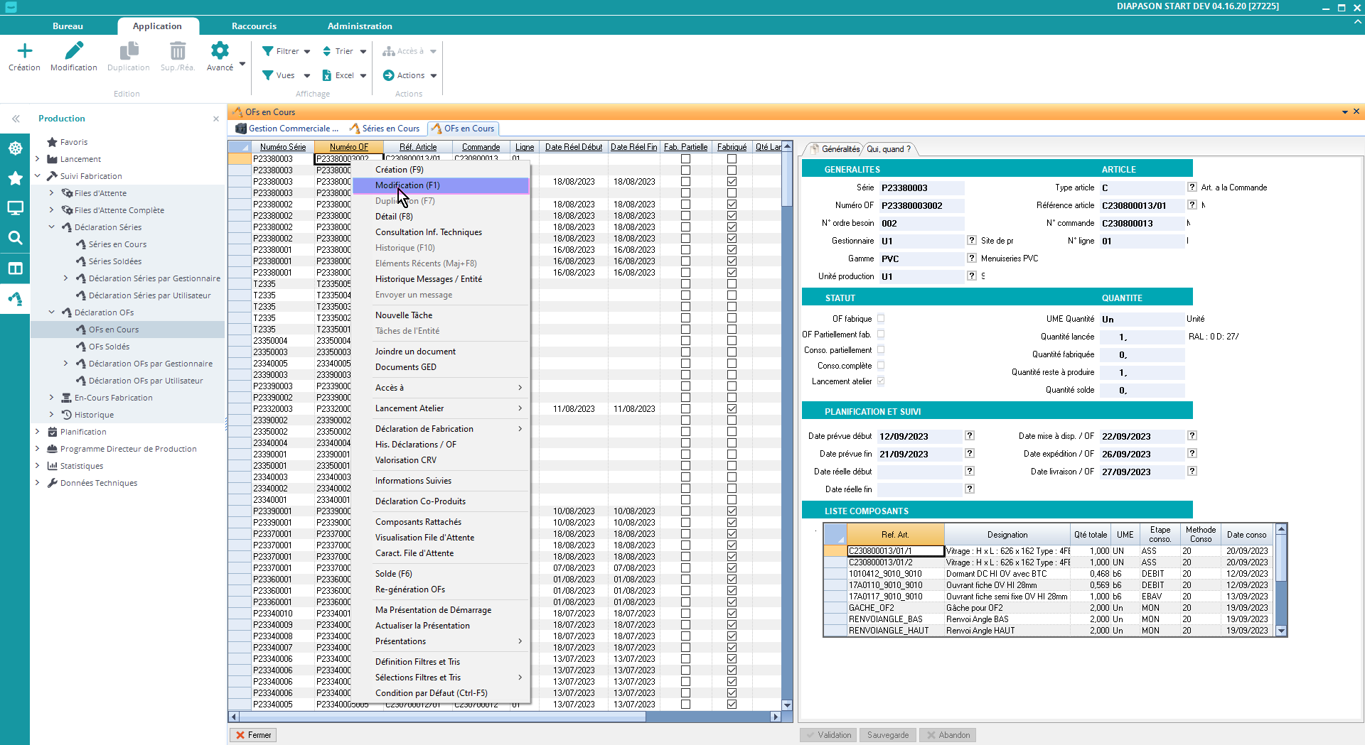
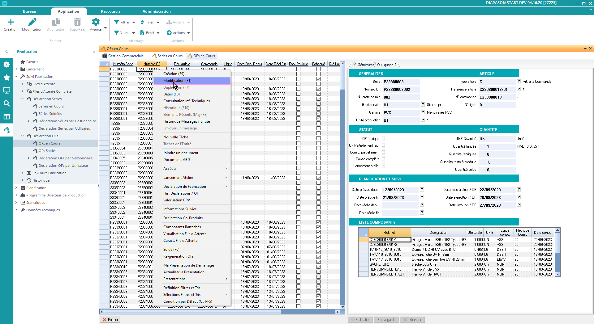
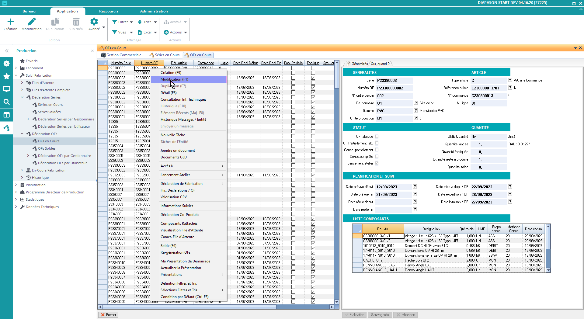
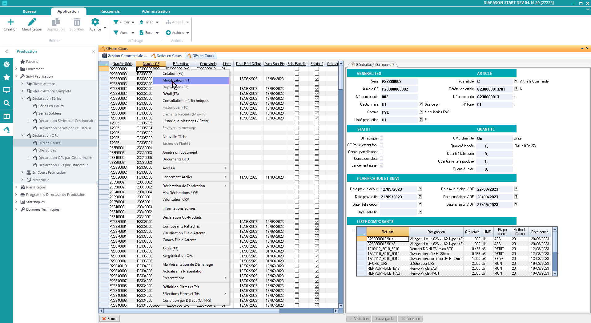
Modifier les Ordres de fabrication

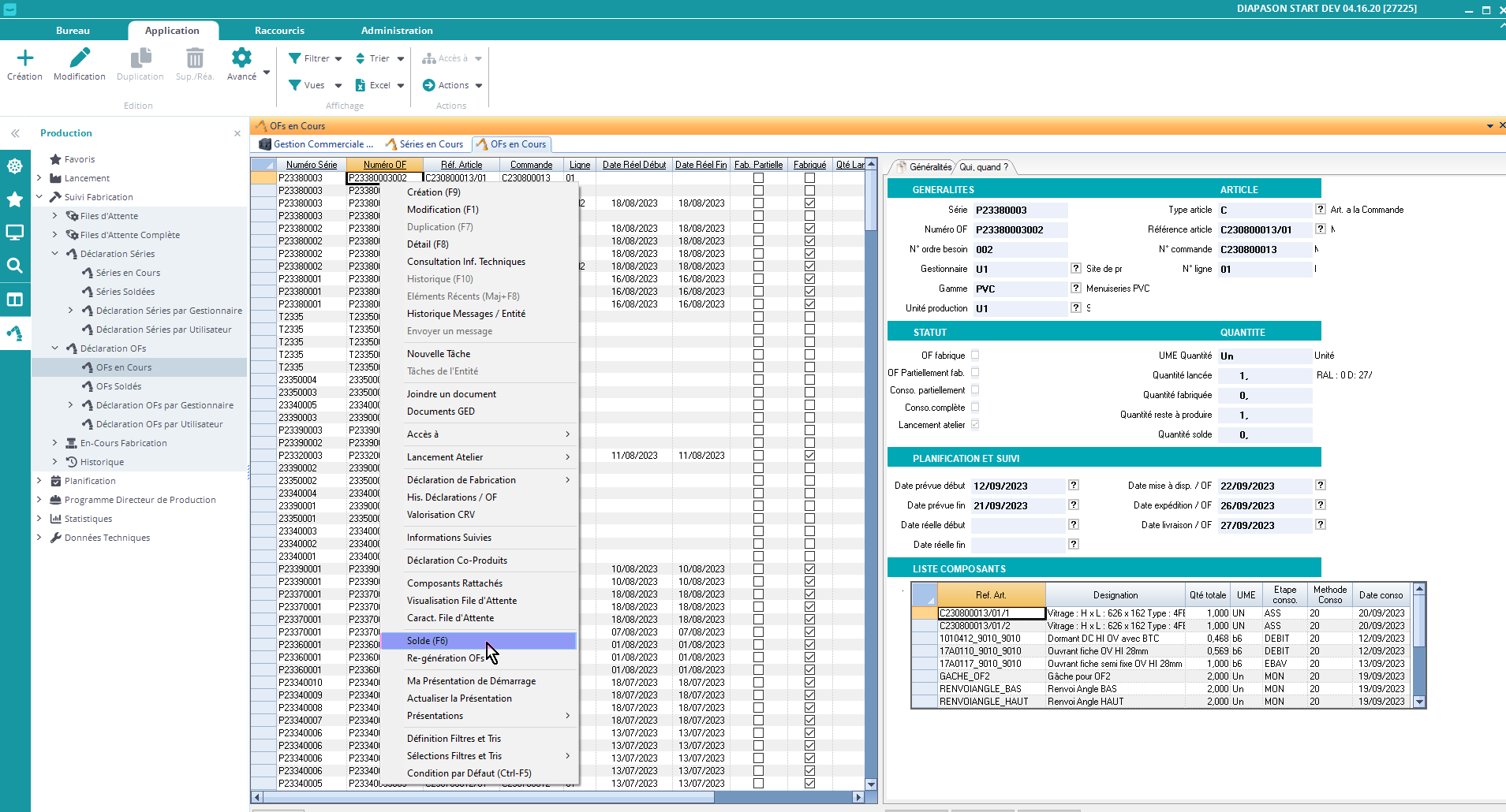
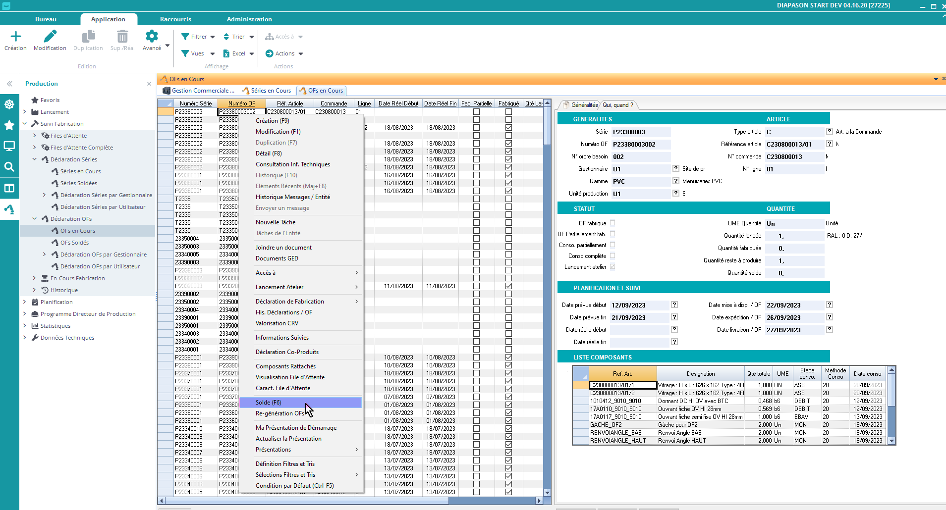
Solder l’Ordre de fabrication courant

Le solde permet d’annuler un OF sur lequel les déclarations de fab n’ont pas eu lieu ou ont été annulée (afin de faire passer une modification de commande par exemple).
Il permet aussi de solder un OF totalement fabriqué portant sur une ligne de commande déjà expédiée. Le solde d’un OF est un préalable a son archivage.
Attention cette action est irréversible.
Autres actions
Détail
Affichage de l’OF courant dans une fenêtre fiche
Consultation Inf. Techniques
Action permettant de visualiser les informations techniques définies pour l’OF courant.
Historique
Action permettant de présenter l’historiques des évolutions de l’enregistrement courant
Historique Messages / Entité
Cette action présente toutes les actions de gestion sur l’enregistrement ayant été effectuée par le biais de messages traités par l’EIA.
Valorisation CRV
Cette action permet de consulter les coûts de revient calculés par une valorisation des ordres (OFs et OAs) pour l’OF courant. Elle présente les différents calculs effectués pour l’OF :

Cette liste est identique à la liste de consultation des résultats de Valorisation de Ordres (OFs et OAS) dans les Coûts de Revient.
Informations Suivies
Consultation des informations suivies
Pour voir comment définir les familles d’informations c’est ici (Voir Familles d’Informations Suivies”)
Rattachement d’informations suivie à l’OF : voir champ “Fam. Inf. Sui.” sur la page suivante.
Les écrans de saisie des informations suivies sont décrits ici.
Informations Suivies / Etape
Voir action précédente “Informations Suivies”.
Déclaration Co-produits
Voir champ “Ges. Co-Prod.” sur la page suivante.
Visualisation file d’attente
C’est expliqué ici.
Caract. file d’attente
C’est expliqué ici.
Régénération OFs
Permet de regénérer le contexte File d’Attente d’un OF.